
When creating the full-text index for linguistic search, you must also specify the level of linguistic analysis. This ranges from the separation of the string into its individual words, through stemming, which is the process of reducing a word such as going or went to its stem go, to a full linguistic analysis in which the individual parts of speech are tagged. For this analysis to work properly, Fast preprocessing must be switched off in the index definition. Fast Preprocessing is switched on by default when creating a full-text index using the SAP HANA studio.

Linguistic Search

To use the linguistic analysis in the SELECT statement, you again use the CONTAINS () function, but this time with the search type LINGUISTIC. Following the search type, you should use the LANGUAGE arguments to specify the language – once again as a two-character code. If you fail to do so or specify an invalid language-code, the search will be performed according to the linguistic properties of English.
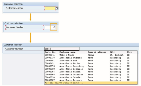
Full-Text Search and Type-Ahead Input fields

Starting with ABAP 7.4 SP03, the ABAP Dictionary search helps can be enhanced to support the so-called type-ahead search. If this is enabled for an input field on a screen, the system automatically proposes matching values when an end-user enters a few characters. You can identify input fields with type-ahead easily: the system displays a magnifying glass in them.
Type-ahead can be used on all database systems supported by ABAP. However, it provides the most value if a fuzzy search is used in addition. Fuzzy search is not supported on SAP HANA as of this writing.
Perquisites for enabling type-ahead are a system based on ABAP 7.4 SP05 or higher and SAP GUI 7.30 Patch level 05 or higher. In addition, no process on value-help event may override the search help attached to the field.
To enable type-ahead for an input field on a screen, perform the following steps.

Identifying the ABAP Dictionary Search Help attached to the field, for example, using Field Help, navigating to the Technical Information and on to the Dictionary. If you find a collective search help attached, navigate to the first suitable elementary search help contained in the collective search help.
Adjust the elementary search helps, as follows: